icon_CloudMgmt icon_DollarSign icon_Globe icon_ITAuto icon_ITOps icon_ITSMgmt icon_Mainframe icon_MyIT icon_Ribbon icon_Star icon_User icon_Users icon_VideoPlay icon_Workload icon_caution icon_close s-chevronLeft s-chevronRight s-chevronThinRight s-chevronThinRight s-chevronThinLeft s-chevronThinLeft s-trophy s-chevronDown

Make dynamic, coordinated changes across multiple IMS systems, and simplify the management of IMS Connect. Determine the root cause of problems quickly, and intelligently manage message queues to prevent outages.

Keep IMS systems available

With IMS open to the web, it’s a challenge to keep application definitions synchronized, keep IMS data available, ensure integrity, and prevent the volume of transactions from overwhelming an IMS system. With BMC AMI Transaction Management for IMS you can:

  • Enable changes across multiple IMS systems and analyze the impact of a change before implementing it
  • Eliminate IMSGENs
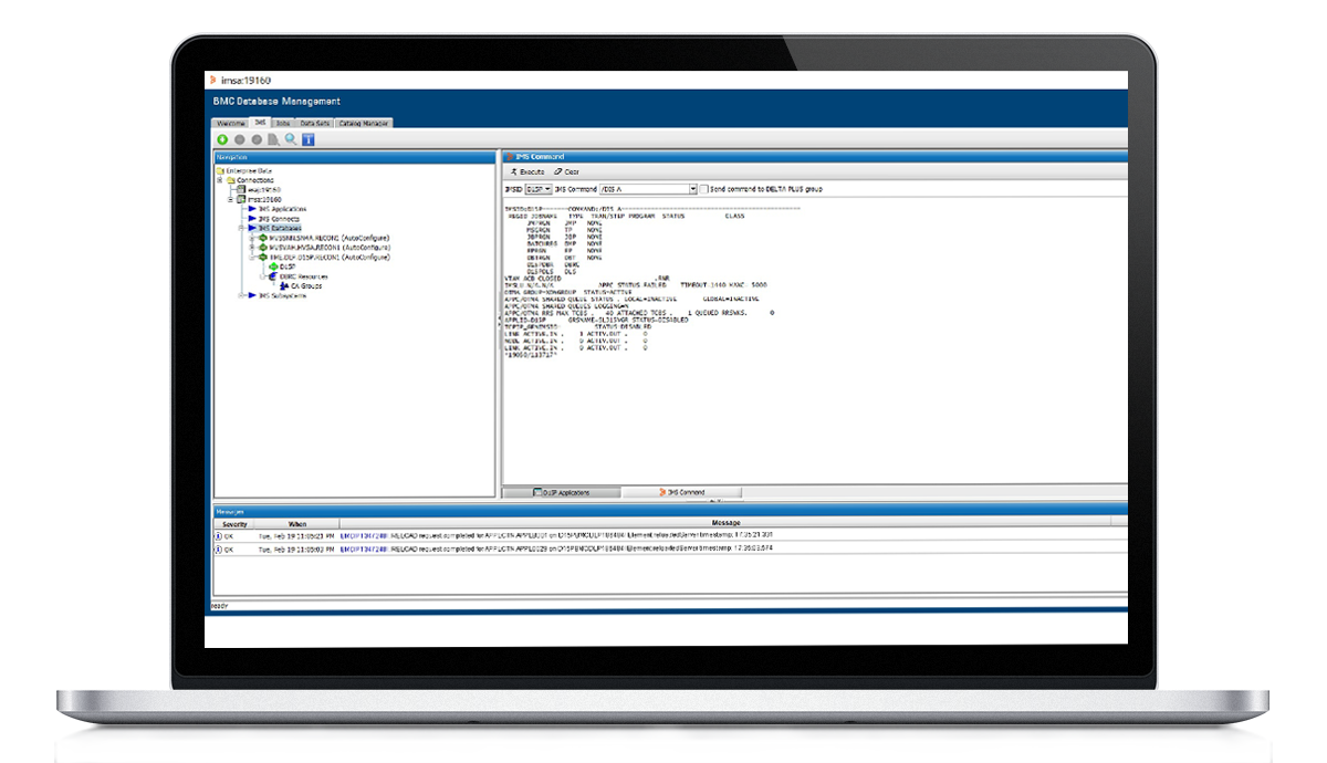
  • Simplify the management of IMS Connect
  • Intelligently manage message queues

Intelligently optimize your IMS systems

Change IMS definitions dynamically with no outage

Availability

Implement changes with integrity. BMC AMI Change Manager for IMS TM and BMC AMI Change Manager Virtual Terminal for IMS streamline change management by enabling you to:

  • Interactively add databases, programs, transactions, and route codes without an IMSGEN
  • Implement a group of dependent resource definition changes across multiple IMS systems
  • Record all resource definition updates and provide an audit trail of resource definition changes
  • Provide information about the relationships between IMS resources
  • Simplify the management of IMS virtual devices, including automatic device signoff or logoff, dequeue of messages, and exit of conversations

BMC AMI Extended Terminal Assist for IMS eliminates the need for an Extended Terminal Option (ETO) license, reducing software costs and eliminating the need to write and maintain terminal and communications exits.

Intelligently manage IMS message queues and simplify the management of IMS Connect

Resiliency

Monitor and manage IMS message queues to prevent outages, and significantly improve IMS restart time in shared and local queue environments. Expand the functionality of IMS Connect and tailor it for your environment.

BMC AMI Message Advisor for IMS:

  • Provides an application view of messaging with message profiling and grouping
  • Simplifies message queue management by using displays, unloads, deletes, and re-queues
  • Prevents outages caused by invalid messages and message flooding
  • Recovers messages intelligently at the individual, group, or system level
  • Recovers from application errors by unloading erroneous messages from the IMS message queue or the IMS logs

BMC AMI Energizer for IMS Connect:

  • Eliminates the need to code assembly language exits
  • Balances workloads
  • Enables dynamic changes, thereby reducing the number of times IMS Connect must be recycled
  • Prevents outages caused by runaway transactions overloading datastores

Find the needle in the haystack

Agility

Diagnose problems like transaction failures and delays quickly and easily. Using information from the IMS logs, BMC AMI Log Analyzer for IMS:

  • Gathers the log records that are relevant to the problem and correlates the raw data into an application flow, grouping related records into logical units of work (LUOWs), sorting them, and identifying them with understandable labels
  • Filters the “noise” from the IMS logs to reflect all events for the IMS transaction or application flow you specify
  • Provides a high-level view of application processing for a single IMS or your entire IMS environment
  • Shows a transaction in context with other activity that was occurring in the system

Getting started with BMC AMI Transaction Manager for IMS is easy